skip to main
|
skip to sidebar
TWAT!
viernes, 19 de febrero de 2010
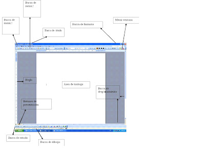
P.1 Elementos de la ventana de Word
No hay comentarios:
Publicar un comentario
Entrada más reciente
Entrada antigua
Inicio
Suscribirse a:
Enviar comentarios (Atom)
Seguidores
Archivo del blog
▼
2010
(15)
►
marzo
(8)
▼
febrero
(7)
P.7 Control de cambios
P.6 Configurar pagina
P.5 Opciones generales, avanzadas y de edicion
P.4 Eliminar barras
P.3 Nuevo menu
P.2 Barra personalizada
P.1 Elementos de la ventana de Word
►
2009
(25)
►
diciembre
(1)
►
noviembre
(7)
►
octubre
(8)
►
septiembre
(8)
►
agosto
(1)
Datos personales
TWAT!
Ver todo mi perfil
No hay comentarios:
Publicar un comentario